安装就不讲了,安装完成后fiddler默认监听8888端口且打开软件会自动配置系统代理,确保你的端口没有被使用端口可以在 tools -> options -> connections 里面修改

fiddler的五个组成部分

首次使用建议把连接包和304的包给屏蔽掉 点击 rules -> hide conncts 和 hide 304s

选中一个包点击Winconfig旁边的短信图标可以给包写备注

选中包点击Replay可以重发该数据包,按住shift点击可多次发包

删除数据包

或者选中数据包点击右键选择remove

设置断点,在状态栏那里我标红那里点一下是发送的时候打一个全局断点,点两下是回来的时候打一个全局断点,点三下取消全局断点

打了断点之后,选中数据包,点击Replay重发这时候会在发送到fiddler的时候停止,这时我们可以对数据包进行修改或查看,点击Go把数据包发送到服务器

服务器传回的数据可能会被压缩和编码,点击decode可以对所有的数据包解码,当然在数据包里面点击解码也是可以的

长安Anyprocess拖动到对应的程序可以抓对应程序的包,点击find可以查找数据包,当然也可以用ctrl+f更快捷

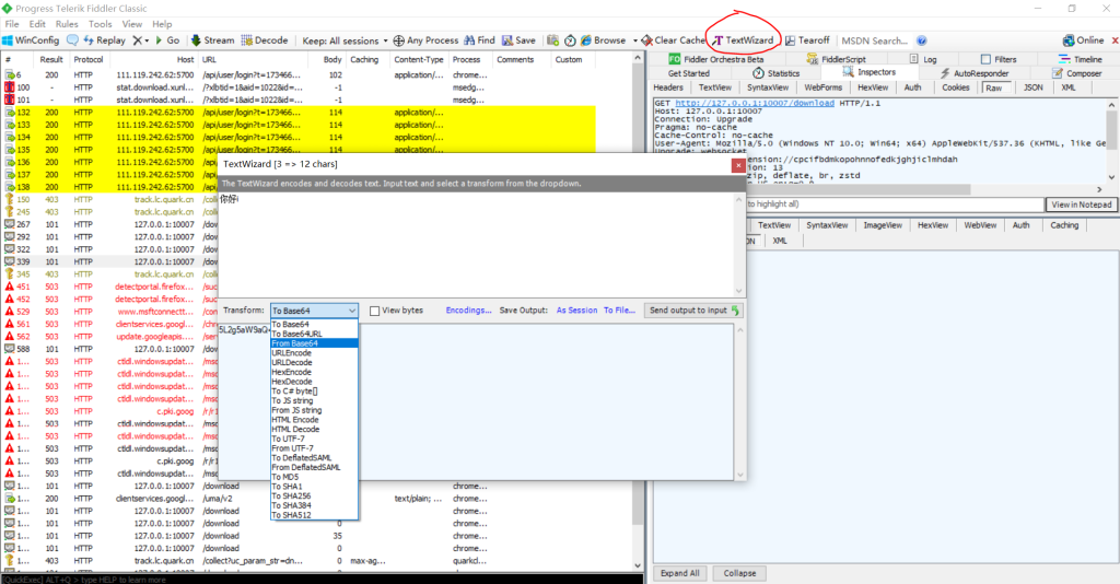
Textwizard: 简单的编码解码工具,可以编码解码为base64,geturl,md5等等

点击标红的地方可以按照对应的方式进行排序,点一下升序,点两下降序

点一下左下角的capturing可以取消系统代理停止抓包,再点一下恢复

statics:统计性能分析,http请求的性能和其它数据分析,如dns解析和建立TCP/IP的时间等

inspector检查器:查看请求发送和接收的报文,点击inspector或者双击数据包,推荐使用raw查看原生数据包

autoRespond(自动响应器):autoRespond可用于拦截某一请求,进行以下操作 — 重定向到本地资源,使用fiddler的内置响应,自定义响应。
若要使用autoRespond,首先要创建规则,创建的规则前面要点勾号,然后点击enable rules和unmatched requests passthrough,测试完毕后务必关闭enable rules,否则会出错(可以直接将请求拖动到autoRespond快速创建规则)


测试结果,将青龙面板的返回结果变成了我本地的一张图片

也可以右击edit response修改原本返回的报文

composer: 简单的接口测试工具和发包工具,将请求拖动到composer可以快速生成,生成请求之后点击execute可以发起该请求

filter过滤器,过滤成我们想要的请求。可以对主机,进程,请求头,断点,响应状态码,响应体类型和大小,响应头7个区域进行过滤。注意,要使用过滤器要在user filters面前打勾,并且修改规则后点击actions -> run filterset now 生效。不使用过滤器需要取消use ilters的勾,不然可能抓不到包。

局部断点:在命令行使用 bpu login,表示包含login的请求前上打一个断点,再次输入 bpu 回车取消断点;bpafter login表示包含login的x响应后上打一个断点。再次输入bpafter 回车取消断点

抓https的包:先点击tools->options->https将decript https trafifc打上勾。若任抓不到包点击Actions-> Reset All certificates,全部选yes。

抓安卓手机包(需要root权限安装根证书):确保手机和电脑连接同一个网络(安卓现在不能root,要抓只能使用模拟器或者推荐使用苹果手机进行抓包)
1.tools -> options -> connects 给 allow remote computers connect打上勾
2.修改手机wifi设置代理为你电脑的IP地址,端口8888
3.手机浏览器打开电脑ip:8888下载fillder证书\
4.使用mt管理器将下载的证书导入到system/etc/security/cacerts
使用模拟器的话可以先开启root权限把帧数移动到系统根证书,移动之后最好取消root,否则可能抓包失败。










